ISMS-Prozess: Exception Management
98,00 €
exkl. 19 % MwSt.
Dieses XWiki-Archiv bietet eine umfassende Vorlage für den Exception-Management-Prozess in einem Information Security Management System (ISMS). Profitieren Sie von einer klar strukturierten und leicht anpassbaren Lösung, die Sie bei der effizienten Verwaltung und Dokumentation Ihrer Prozesse unterstützt.
Highlights:
- Vorgefertigte Inhalte: Sparen Sie Zeit mit den professionell erstellten Vorlagen zum Exception Management.
- Einfache Integration: Importieren Sie das Archiv direkt in Ihre XWiki-Instanz.
- Flexible Anpassung: Passen Sie die Inhalte individuell an Ihre Anforderungen an.
- Strukturierte Dokumentation: Beinhaltet alle notwendigen Metadaten und Anhänge.
Ideal für Unternehmen und Organisationen, die ihren Exception-Management-Prozess optimieren und die Compliance-Anforderungen der ISO/IEC 27001:2022 erfüllen möchten.
Jetzt herunterladen und Ihre Prozesse auf das nächste Level bringen!
Beschreibung
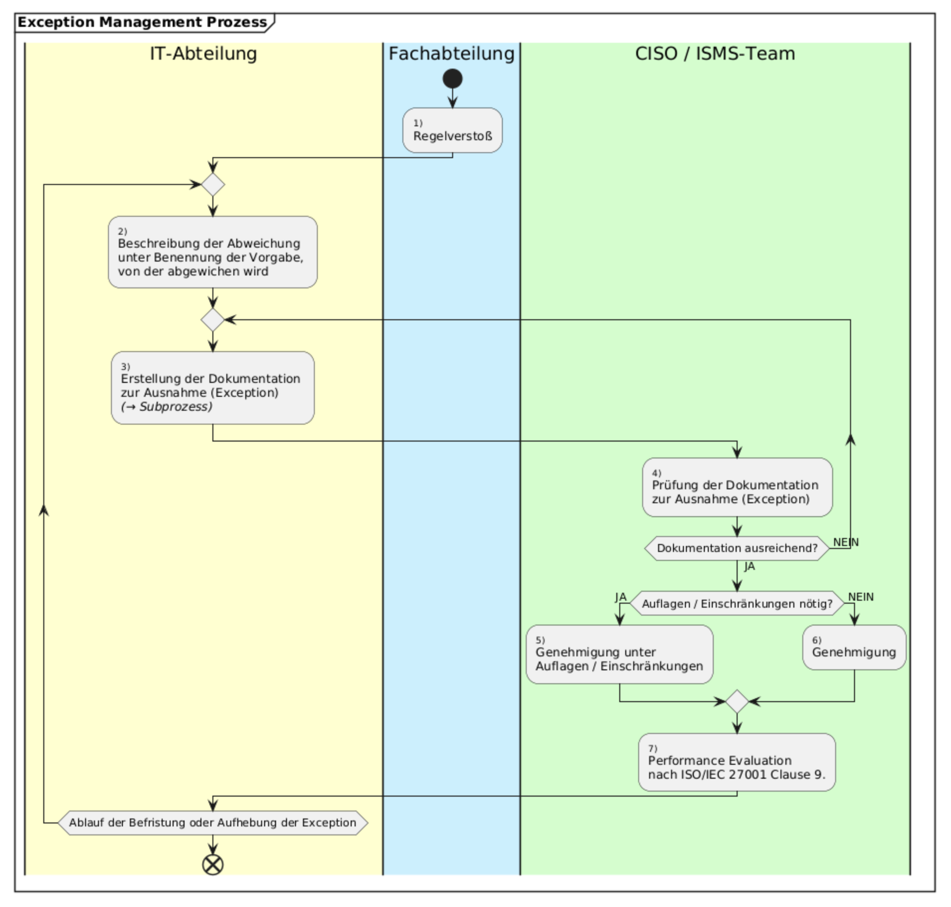
Der Exception-Management-Prozess leistet einen wichtigen Beitrag zur Erfüllung der Anforderungen von ISO/IEC 27001, insbesondere von Clause 7.5.3 (Dokumentierte Informationen) und Clause 8.1 (Betriebsplanung und -steuerung). Gleichzeitig unterstützen sie die Umsetzung von Control A.8.32 aus Annex A, das ein strukturiertes Change Management fordert. Der Prozess unterstützt sowohl die Nachvollziehbarkeit als auch die Risikobehandlung bei Änderungen innerhalb des Geltungsbereichs des ISMS.
Dieses XWiki-Archiv bietet eine umfassende Struktur und vorgefertigte Inhalte für den Exception-Management-Prozess. Es enthält:
- Übersichtliche Gliederung: Seitenstruktur für die einfache Navigation.
- Prozesssteckbrief mit Prozessvorgaben und frei editierbare Prozessdiagrammen
- Unterseiten mit Vorlagen zur Unterstützung Ihres Freigabeprozesses.
- Exception-Dokumentation: Standardisierte Vorlage für die Dokumentation von Exceptions.
- Exception-Mail: Kommunikationsvorlage für Exception-Genehmigungen.
- 2 Vorlagenprovider für den XWiki-Systemdialog „Seite erstellen“
- Unterseite zur Dokumentation von Ausnahmen (Exceptions)
- Enthaltene CycleSEC XWiki-Makros für 250 lizenzierte Nutzer:innen (XWiki Benutzerkonten):
- CycleSEC-Linklist
- CycleSEC-Child-Checker
- CycleSEC-Child-Table Generator
- CycleSEC-Display-Scaler
- CycleSEC-Framework-Icons
- CycleSEC-Label
- CycleSEC-Next-Number
- CycleSEC-Pagename
Zusätzliche Information
| Version | 18.0.0 (Januar 2026) |
|---|---|
| Systemvorausetzungen | CycleSEC-Makros 2.0 oder besser, PlantUML Macro 2.2.0 oder besser, XWiki 15 oder besser, XWiki-Syntax 2.1 |
| Installation | Import über die globale XWiki-Administration |
| Advisories | https://cyclesec.com/downloads/security-advisories/ |
| Patches | https://cyclesec.com/downloads/content-patches/ |
| XWiki-Seiten | Die Import-Datei enthält ca. 110 XWiki-Seiten |
| Diagramme | 2 editierbare PlantUML Prozessdiagramme |
| Lizenz | 250 lizenzierte Nutzer:innen (XWiki Benutzerkonten) |
Das könnte Ihnen auch gefallen …
-


ISMS-Prozess: Management von Freigaben
98,00 €exkl. 19 % MwSt.
In den Warenkorb -


CycleSEC Policy-Framework
398,00 €exkl. 19 % MwSt.
In den Warenkorb
Ähnliche Produkte
-


EMS-Compliance-Mapping
68,00 €exkl. 19 % MwSt.
In den Warenkorb -


BCMS-Handbuch
178,00 €exkl. 19 % MwSt.
In den Warenkorb -


CycleSEC Prozess-Galaxie
248,00 €exkl. 19 % MwSt.
In den Warenkorb -


OHSMS-Compliance-Mapping
68,00 €exkl. 19 % MwSt.
In den Warenkorb



